Acer ConceptD 3 Ezel Pro Review : Temparature & Battery (9/11)
Temparature
โดยในการทดสอบ Acer Aspire Vero ได้ออกแบบดีไซน์พอร์ตระบายความร้อนได้อย่างดีครับทั้งด้านบนและด้านล่าง เราไปชมผลทดสอบเลยครับ
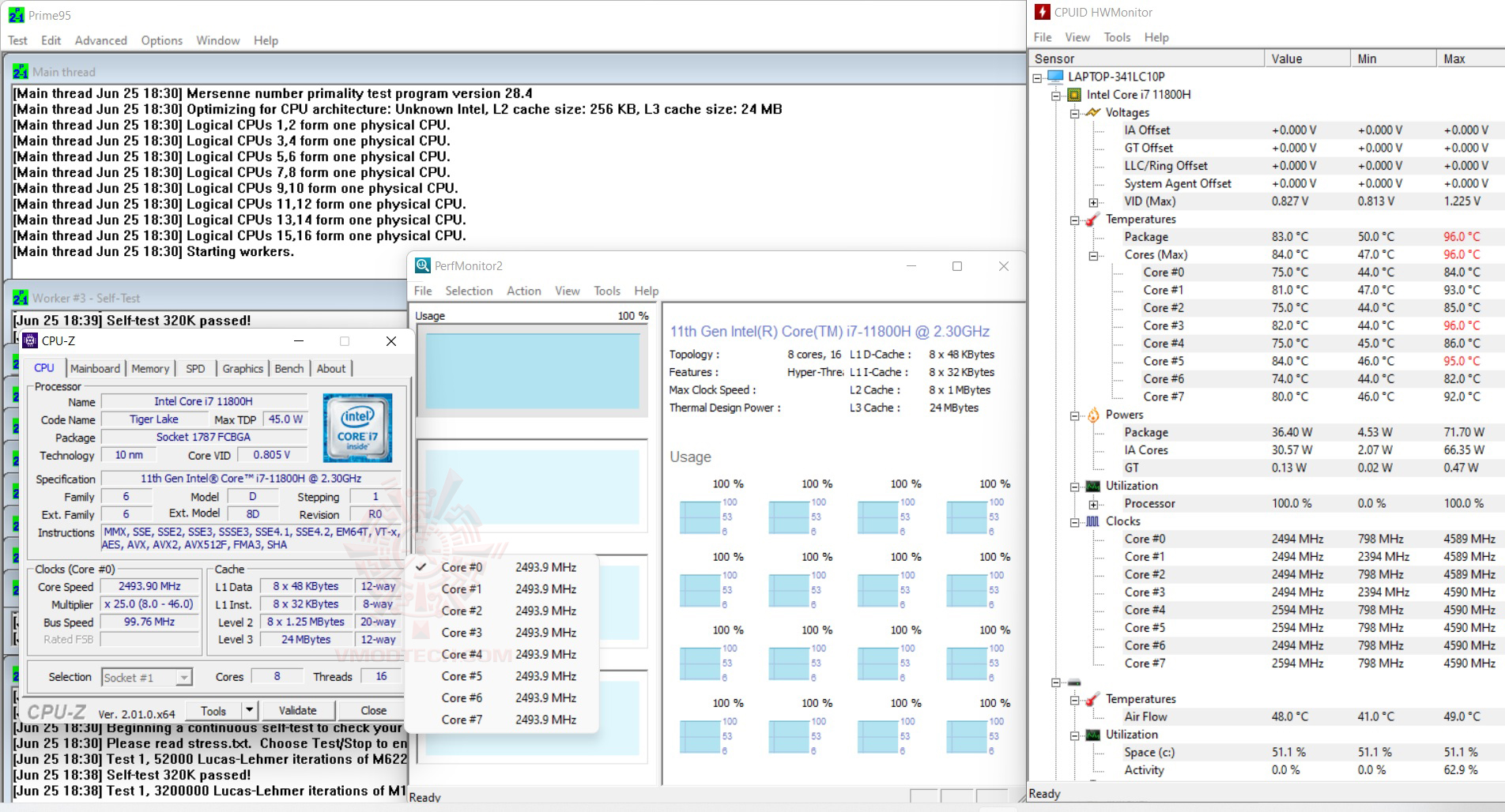
Prime95 Test Result

ในการทดสอบอุณหภูมิของซีพียูครับ โดยรัน Prime95 ให้ซีพียูวิ่งสุดทุกคอร์เป็นเวลาเกือบ 10นาที อุณหภูมิสูงสุดจะอยู่ที่ 82-95องศาฯเท่านั้นครับ ส่วน Idle จะอยู่ที่ 44-47องศาฯ เท่านั้นครับ ในแบบห้องธรรมดาไม่เปิดแอร์นะครับ เสียงรบกวนถ้าทำงาน 100% นั้นก็ถือว่ามีบ้างครับแต่ไม่ได้ดังจนหนวกหู ปกติของเครื่องทั่วไปครับ เรื่องความร้อนของเครื่องก็เป็นปัญหาครับ
BatteryMon
ในโหมดการใช้งานแบบ Performace แบบเต็มที่ของแบตเตอรี่ก็สามารถใช้งานกันได้ยาวนาน 6ชั่วโมง ถึง 47ชั่วโมงเต็มเลยครับ แบตเตอรรี่อึดทนเลยครับ แต่ถ้าใช้โหมดปกตินั้นใช้งานได้ยาวนานถึง 13ชั่วโมงเลยครับ
เราไปชมผลทดสอบของเกมส์มิ่งกันต่อเลยครับ

