ASUS M5A97 EVO Review with FX-8150 Processor
| Share | Tweet |
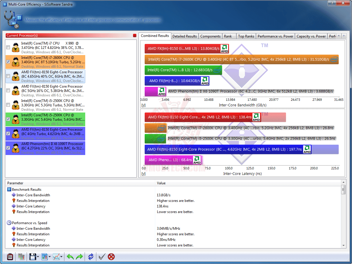
Sisoft Sandra
(Click ScreenShot to Enlarge)
(Click ScreenShot to Enlarge)
(Click ScreenShot to Enlarge)
(Click ScreenShot to Enlarge)
(Click ScreenShot to Enlarge)
(Click ScreenShot to Enlarge)
…เทสต์เทียบกับผลทดสอบของเก่าผมที่เคยเทสต์มาเลยครับ แรงไม่แรงคลิกดูที่รูปให้ใหญ่ๆชัดๆกันเลยครับทั้ง Default และ Overclock
ร่วมแสดงความคิดเห็นหรือวิจารณ์ Click!!!
EN
















