MSI GP62MVR 7RF Leopard Pro Review : Temparature & Battery (19/21)
Temparature
โดยในการทดสอบMSI GP62MVR 7RF Leopard Pro กับระบบระบายความร้อนซึ่งจัดเต็มด้วยระบบ Cooler Boost 4 Technology นั้นจะเย็นขนาดไหนครับเมื่อใช้งานกับซีพียูรุ่นใหม่อย่าง Intel Core i7 7700HQ และการ์ดจอ GTX 1060 3GB DDR5 ในการระบายความร้อนจะเอาอยู่หรือไม่เราไปชมกันแบบละเอียดยิบทั้งการทดสอบกับซีพียูและกราฟฟิกการ์ดกันเลยครับ
Prime95 Test Result
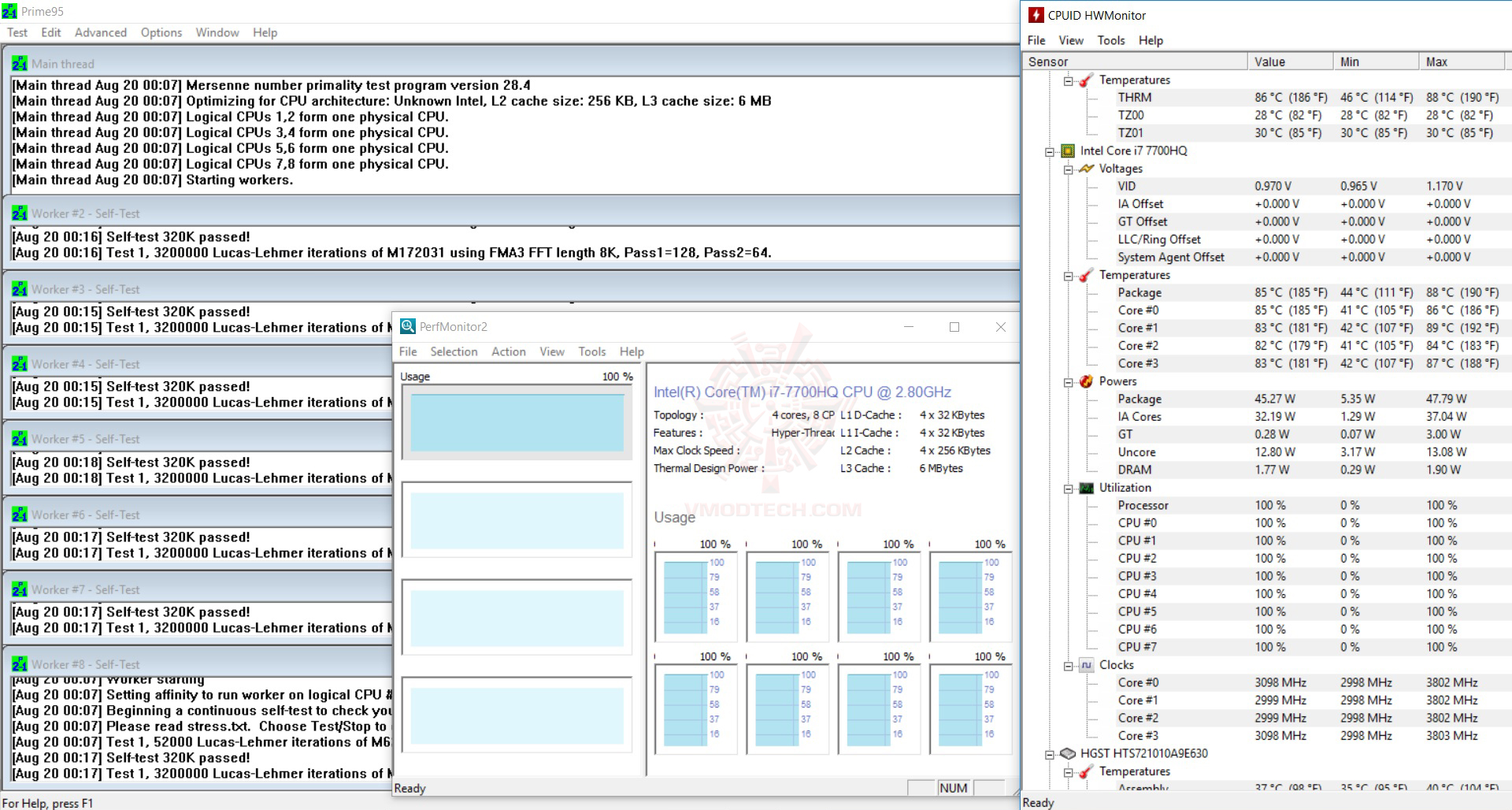
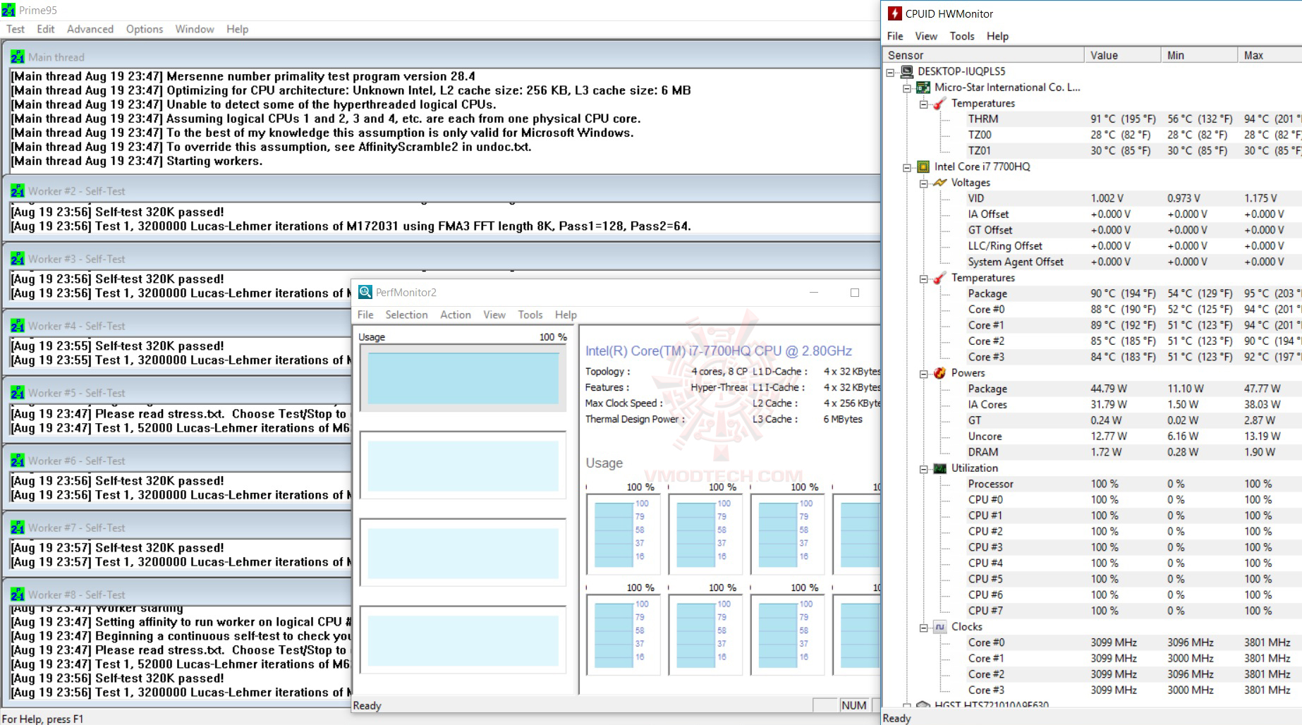
Cooler Boost 4 Technology
ในการทดสอบอุณหภูมิของซีพียูครับ โดยรัน Prime95 ให้ซีพียูวิ่งสุดทุกคอร์เป็นเวลา 10นาที อุณหภูมิสูงสุดจะอยู่ที่ 95องศาครับ แต่จะป้วนเปี้ยนทำงานกันอยู่ที่ 90-95 องศาฯ ครับในโหมดที่ใช้งานระบบระบายความร้อนแบบ Auto แต่ถ้าใช้ระบบระบายความร้อนด้วยเทคโนโลยี Cooler Boost 4 Technology แล้วนั้นฟูลโหลดอยู่ที่ 84-89องศาฯเท่านั้นครับ เย็นลงกว่าเดิมถึง 6องศาฯเลยครับถ้าวัดความร้อนแบบสูงสุด ส่วน Idle ที่จะเย็นลงมาซึ่งถ้าเปิดแบบ Auto จะอยู่ที่ 51องศาฯ แต่ถ้าใช้งงาน Cooler Boost 4 Technology จะอยู่เพียงแค่ 41องศาฯเท่านั้นครับ เรียกได้ว่าเย็นจัดทั้ง Idle และ Fulload ครับ ถือว่าทำได้ดีเลยครับกับระบบระบายความร้อนที่เย็นถึงใจจริงๆ รักษามาตรฐานระบบระบายความร้อนเอาไว้ได้อย่างเหนียวแน่นจริงๆครับ
GPU Furmark Test
Cooler Boost 4 Technology
ในการทดสอบอุณหภูมิของการ์ดจอครับ โดยรัน Furmark ทิ้งเอาไว้ 5-6นาที อุณหภูมิสูงสุดจะอยู่ที่ 79องศาครับ ในโหมดธรรมดา แต่ถ้าใช้ระบบ Cooler Boost 4 Technology ความร้อนอยู่ที่ 75องศาฯครับ ก็ต่างกัน 4องศาฯครับ ถือว่าเย็นลงอย่างมากเลยครับเมื่อเปิดใช้งาน Cooler Boost 4 Technology อย่างเต็มรูปแบบ
Imtec Battery Mark 1.1
ในส่วนของการทำสอบแบตเตอรรี่ 95เปอร์เซ็นนี่ใช้ได้นาน 1ชั่วโมง ครับ
BatteryMon
สำหรับ Batmon เทสแบบทั่วไปแล้วนั้นแบตอึดอยู่ได้นานถึง 2ชั่วโมง 33นาทีกันเลยทีเดียวครับ
เราไปชมผลทดสอบในการ Overclock กันต่อเลยครับ

