MSI GT73VR 6RF Titan Pro Review
| Share | Tweet |
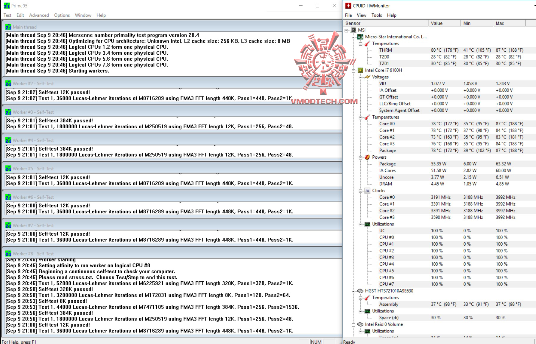
Temparature
โดยในการทดสอบ MSI GT73VR 6RF Titan Pro กับระบบระบายความร้อนซึ่งจัดเต็มด้วยระบบ Cooler Boost Titan Technology นั้นจะเย็นขนาดไหนครับกับโน๊ตบุ๊คขนาดใหญ่แบบนี้กับการระบายความร้อนจะเอาอยู่หรือไม่เราไปชมกันแบบละเอียดยิบทั้งการทดสอบกับซีพียูและกราฟฟิกการ์ดกันเลยครับ
Prime95 Test Result

Cooler Boost Titan Technology

ในการทดสอบอุณหภูมิของซีพียูครับ โดยรัน Prime95 ให้ซีพียูวิ่งสุดทุกคอร์เป็นเวลา 10-15นาที อุณหภูมิสูงสุดจะอยู่ที่ 87องศาครับ แต่จะป้วนเปี้ยนทำงานกันอยู่ที่ 83-87 องศาฯ ครับในโหมดที่ใช้งานระบบระบายความร้อนแบบ Auto แต่ถ้าใช้ระบบระบายความร้อนด้วยเทคโนโลยี Cooler Boost Titan Technology แล้วนั้นฟูลโหลดอยู่เพียงแค่ 75องศาฯเท่านั้นเองครับ จะวนอยู่ที่ประมาณ 71-75องศาฯเท่านั้นครับ เย็นคงอย่างมากเลยทีเดียว ทำได้ยอดเยี่ยมมากๆครับกับโน๊ตบุ๊คสเปกสูงกับการจัดการระบบระบายความร้อนที่เทสกันแบบสุดๆใช้งานจริง
GPU Furmark Test

Cooler Boost Titan Technology

ในการทดสอบอุณหภูมิของการ์ดจอครับ โดยรัน Furmark ทิ้งเอาไว้ 4นาที อุณหภูมิสูงสุดจะอยู่ที่ 84องศาครับ ในโหมดธรรมดา แต่ถ้าใช้ระบบ Cooler Boost Titan Technology ความร้อนอยู่เพียงแค่ 72องศาฯเท่านั้นเองครับ สุดยอดมากๆครับกับระบบระบายความร้อนของทาง MSI
Imtec Battery Mark 1.1

ในส่วนของการทำสอบแบตเตอรรี่ 92เปอร์เซ็นนี่ใช้ได้นาน 1ชั่วโมง 1นาทีครับ
BatteryMon

สำหรับ Batmon เทสแบบทั่วไปแล้วนั้นแบตอึดอยู่ได้นานถึง 2ชั่วโมง 10นาทีกันเลยทีเดียวครับ
เราไปชมผลสรุปส่งท้ายกันเลยครับ
EN










